(亲测源码)刀客同款网盘,支持转存、开通会员和限速下载的可运营级网盘系统网站源码(包含源码包+文字、视频搭建教程)

(亲测源码)刀客同款网盘,支持转存、开通会员和限速下载的可运营级网盘系统网站源码(包含源码包+文字、视频搭建教程)-工欲善其事,必先利其器宋辞云创
(亲测源码)刀客同款网盘,支持转存、开通会员和限速下载的可运营级网盘系统网站源码(包含源码包+文字、视频搭建教程)
此内容为付费资源,请付费后查看
辞币88
限时特惠
辞币128
立即购买
您当前未登录!建议登陆后购买,可保存购买订单
付费资源

下载界面:

图片[1]-工欲善其事,必先利其器(亲测源码)刀客同款网盘,支持转存、开通会员和限速下载的可运营级网盘系统网站源码(包含源码包+文字、视频搭建教程)-工欲善其事,必先利其器宋辞云创
图片[2]-工欲善其事,必先利其器(亲测源码)刀客同款网盘,支持转存、开通会员和限速下载的可运营级网盘系统网站源码(包含源码包+文字、视频搭建教程)-工欲善其事,必先利其器宋辞云创

网站前台:

图片[3]-工欲善其事,必先利其器(亲测源码)刀客同款网盘,支持转存、开通会员和限速下载的可运营级网盘系统网站源码(包含源码包+文字、视频搭建教程)-工欲善其事,必先利其器宋辞云创
图片[4]-工欲善其事,必先利其器(亲测源码)刀客同款网盘,支持转存、开通会员和限速下载的可运营级网盘系统网站源码(包含源码包+文字、视频搭建教程)-工欲善其事,必先利其器宋辞云创
图片[5]-工欲善其事,必先利其器(亲测源码)刀客同款网盘,支持转存、开通会员和限速下载的可运营级网盘系统网站源码(包含源码包+文字、视频搭建教程)-工欲善其事,必先利其器宋辞云创
图片[6]-工欲善其事,必先利其器(亲测源码)刀客同款网盘,支持转存、开通会员和限速下载的可运营级网盘系统网站源码(包含源码包+文字、视频搭建教程)-工欲善其事,必先利其器宋辞云创

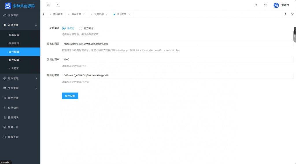
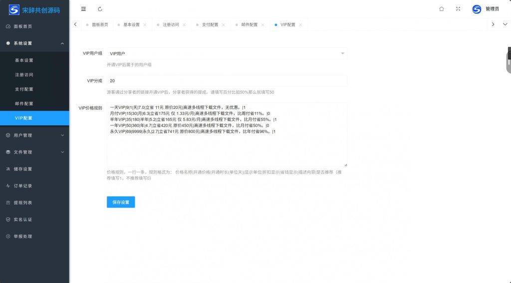
网站后台:

图片[7]-工欲善其事,必先利其器(亲测源码)刀客同款网盘,支持转存、开通会员和限速下载的可运营级网盘系统网站源码(包含源码包+文字、视频搭建教程)-工欲善其事,必先利其器宋辞云创
图片[8]-工欲善其事,必先利其器(亲测源码)刀客同款网盘,支持转存、开通会员和限速下载的可运营级网盘系统网站源码(包含源码包+文字、视频搭建教程)-工欲善其事,必先利其器宋辞云创
图片[9]-工欲善其事,必先利其器(亲测源码)刀客同款网盘,支持转存、开通会员和限速下载的可运营级网盘系统网站源码(包含源码包+文字、视频搭建教程)-工欲善其事,必先利其器宋辞云创
图片[10]-工欲善其事,必先利其器(亲测源码)刀客同款网盘,支持转存、开通会员和限速下载的可运营级网盘系统网站源码(包含源码包+文字、视频搭建教程)-工欲善其事,必先利其器宋辞云创
图片[11]-工欲善其事,必先利其器(亲测源码)刀客同款网盘,支持转存、开通会员和限速下载的可运营级网盘系统网站源码(包含源码包+文字、视频搭建教程)-工欲善其事,必先利其器宋辞云创
图片[12]-工欲善其事,必先利其器(亲测源码)刀客同款网盘,支持转存、开通会员和限速下载的可运营级网盘系统网站源码(包含源码包+文字、视频搭建教程)-工欲善其事,必先利其器宋辞云创
图片[13]-工欲善其事,必先利其器(亲测源码)刀客同款网盘,支持转存、开通会员和限速下载的可运营级网盘系统网站源码(包含源码包+文字、视频搭建教程)-工欲善其事,必先利其器宋辞云创
图片[14]-工欲善其事,必先利其器(亲测源码)刀客同款网盘,支持转存、开通会员和限速下载的可运营级网盘系统网站源码(包含源码包+文字、视频搭建教程)-工欲善其事,必先利其器宋辞云创

© 版权声明
THE END
喜欢就支持一下吧
点赞5 分享
宋辞网络科技的头像-工欲善其事,必先利其器宋辞云创年费会员
相关推荐
评论 共4条

请登录后发表评论